With BI 4.2 SP03 we have released the CMS Data Access Driver and you can use a universe and native reporting clients to query the metadata of the CMS repository database (
Unlock the CMS database with new data access driver for BI 4.2).
Enhanced in BI 4.2 SP04 with the Plugin for Access Level reporting and the Java SDK to allow the development of custom virtual tables.

Most of you know also, that you can add simple or relationship objects to the universe as explained in the tutorials:
CMS Universe - add simple objects.
In this blog I will give advanced insights, how to
get more value from the CMS Data Access Driver & Universe. We have created a project on the SAP Samples - GitHub for you to get started quickly. This is for
Java Developers but also for
Content Developers or
Administrators.

The Challenge
For complex InfoObject properties it is not possible to add objects. So far we proposed to use a Technical Query, which allows you to get all the information out of the box. This is a great feature, but sometimes hard to create the report in Web Intelligence. You get the data in few dimension objects only and you have to work with filters and variables to get the reports.
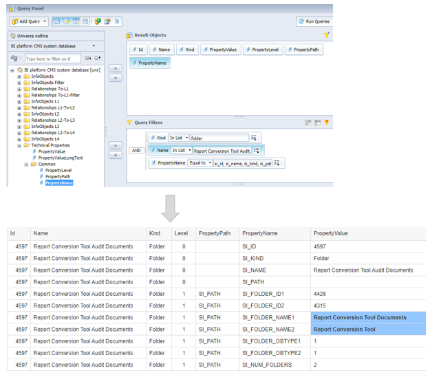
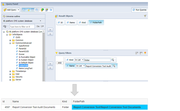
Here an example for a Technical Query to get the complete Path from a Folder:
The CMS DB Driver comes with a feature to make it easier and provides the Object
FolderPath and you can use a Standard Query:
How can you add such features ?
The answer is the
CMS Data Access Driver SDK, introduced with BI 4.2 SP04.
You can develop Java plugins and add virtual tables to the driver and universe:
- implement simple or complex functionality to parse InfoObject properties
- transform the data into virtual table columns and rows
- use the virtual table in a universe
Samples available on GitHub
To get started quickly, we have created a project on
SAP Samples - GitHub for you:
https://github.com/SAP-samples/boe-custom-cms-data-access-driver
- Get – more sample Web Intelligence documents for CMS Reporting & Analysis
- Explore – the samples from various areas and find more helpful details
- Learn – how easy Custom Virtual Tables can be developed
- Try it – deploy and run the samples on your BI platform
Get excited about the CMS Data Access Driver capabilities and inspired to build your own customized solution to simplify operations of your BI platform.